AYUDA MetalSoftPara acceder a los listados tenemos un menú en la parte superior que nos permitirá crear listados de todo tipo. Las opciones de filtrado entre clientes, proveedores, artículos, etc. cambian y se adaptan al tipo de datos del listado a mostrar.
Listados de artículos:

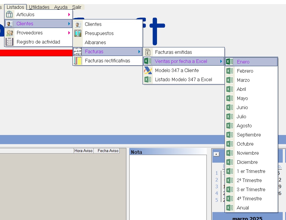
Listados de la sección de clientes:

Listados de exportación rapida de facturas a Excel: Mensuales, trimestrales y Anuales. Incluye Facturas y Facturas Rectificativas. Exporetación de clientes Mod. 347 y documento para cliente.

Grafico de evolución de ventas en la exportación a Excel Anual:
Esta opción del menú Listados > Proveedores > Exporta Compras a Excel le permite exportar fácilmente las facturas de proveedores a un archivo de Microsoft Excel, facilitando su análisis, gestión y archivo externo.
Acceda al menú:Listados >
Proveedores > Exporta Compras a Excel.
Seleccione el periodo deseado:
Mensual: Desde Enero hasta Diciembre.
Trimestral: 1º, 2º, 3º o 4º trimestre.
Anual: Exporta todas las facturas del año en curso.
Al hacer clic en la opción deseada, el programa generará automáticamente un archivo Excel (.xls o .xlsx) con el detalle de todas las facturas de proveedores correspondientes al periodo seleccionado.
El archivo contendrá normalmente la siguiente información (según configuración):
Nombre del proveedor
Fecha de la factura
Número de factura
Base imponible
IVA / IGIC / otros impuestos
Total factura
Control interno de compras.
Envío al gestor para la contabilidad.
Revisión y conciliación bancaria.
Archivo digital de documentos contables.
